This website requires JavaScript.
Explore
Help
Sign In
deepblue
/
windows-itpro-docs
Watch
1
Star
0
Fork
0
You've already forked windows-itpro-docs
mirror of
https://github.com/MicrosoftDocs/windows-itpro-docs.git
synced
2026-03-09 23:29:17 +00:00
Code
Issues
Actions
2
Packages
Projects
Releases
Wiki
Activity
Files
3bf5a81880c51a761bef56086decd62e5dc99ffb
windows-itpro-docs
/
windows
/
client-management
/
mdm
/
images
/
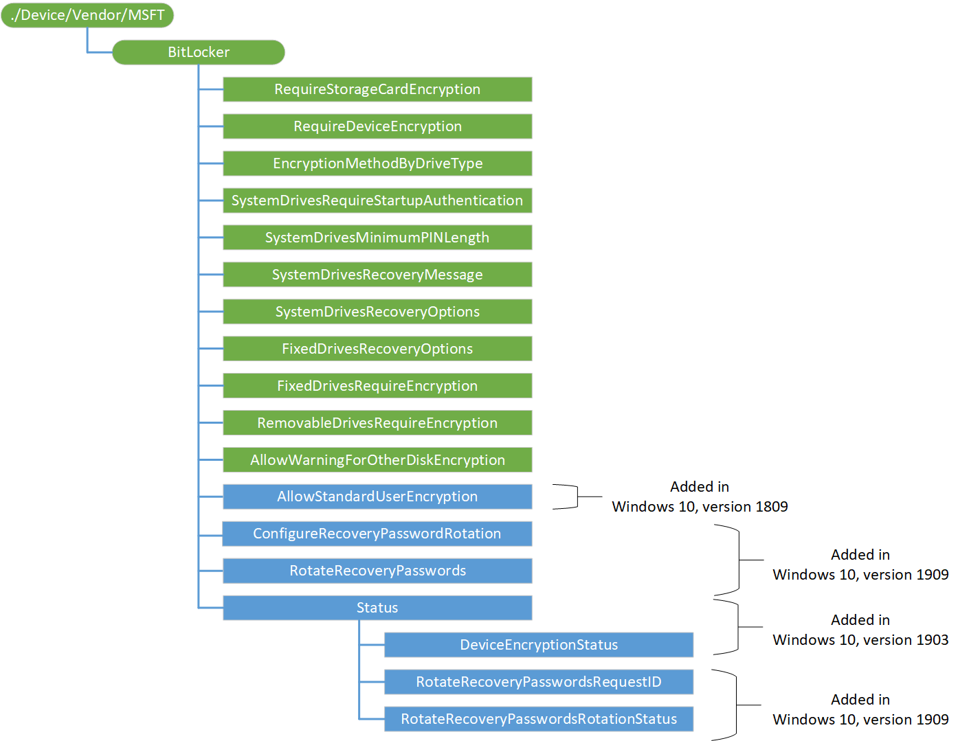
provisioning-csp-bitlocker.png
ManikaDhiman
c0ffe22e4f
Re-added 1909 version info
2019-10-10 16:43:23 -07:00
62 KiB
1394x1079px
Raw
History
Reference in New Issue
View Git Blame
Copy Permalink