This website requires JavaScript.
Explore
Help
Sign In
deepblue
/
windows-itpro-docs
Watch
1
Star
0
Fork
0
You've already forked windows-itpro-docs
mirror of
https://github.com/MicrosoftDocs/windows-itpro-docs.git
synced
2026-03-01 04:19:16 +00:00
Code
Issues
Actions
3
Packages
Projects
Releases
Wiki
Activity
Files
5248ea4133e53cdbec65fd0dc1461da871bd18aa
windows-itpro-docs
/
education
/
windows
/
tutorial-school-deployment
/
images
/
intune-diagnostics.png
Paolo Matarazzo
8a90d2afae
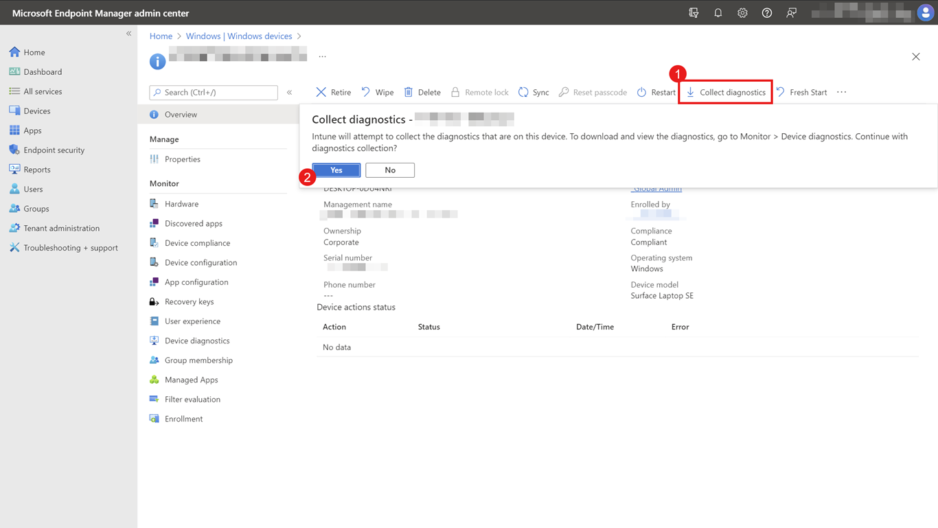
troubleshooting section completed
2022-08-29 17:08:42 -04:00
167 KiB
1366x769px
Raw
History
Reference in New Issue
View Git Blame
Copy Permalink